Neuerungen in COMSOL Desktop®
Für alle Nutzer der COMSOL Multiphysics® Software bietet Version 6.4 erweiterte Funktionen des Chatbot-Fensters, verbesserte Suchfunktionen und neue Features, die die Navigation zwischen Fenstern und die Verwaltung des Layouts optimieren. Hier finden Sie alle Updates im Überblick.
Chatbot-Fenster
Das Chatbot-Fenster wurde um neue Funktionen für die Kontextverarbeitung und die Unterstützung von Large Language Model (LLM) Diensten erweitert. Insbesondere kann die Chatbot-Funktionalität nun direkt in der COMSOL-Dokumentation suchen und auf zusätzliches API-Wissen zurückgreifen, wodurch die Genauigkeit der Antworten in Bezug auf die Modellierung und den generierten API-Code verbessert wird. Es ist nun auch möglich, Modellbaumknoten, ein gesamtes Modell, Textdateien und Bilder anzuhängen, um zusätzlichen Kontext bereitzustellen. Zusätzlich zu OpenAI und Azure OpenAI unterstützt das Chatbot-Fenster nun auch OpenAI-API-kompatible Anbieter, darunter DeepSeek™, Google Gemini™ und selbst gehostete Lösungen. Die neuesten OpenAI-Modelle, wie z. B. GPT-5™, werden ebenfalls unterstützt.
Das Chatbot-Fenster ist in der Windows® Version der Software verfügbar.

Suchfilter in den Einstellungen und Hervorhebung der Ergebnisse
Das Fenster Preferences verfügt nun über eine Suchfilterfunktion, die das Finden bestimmter Einstellungen erleichtert.
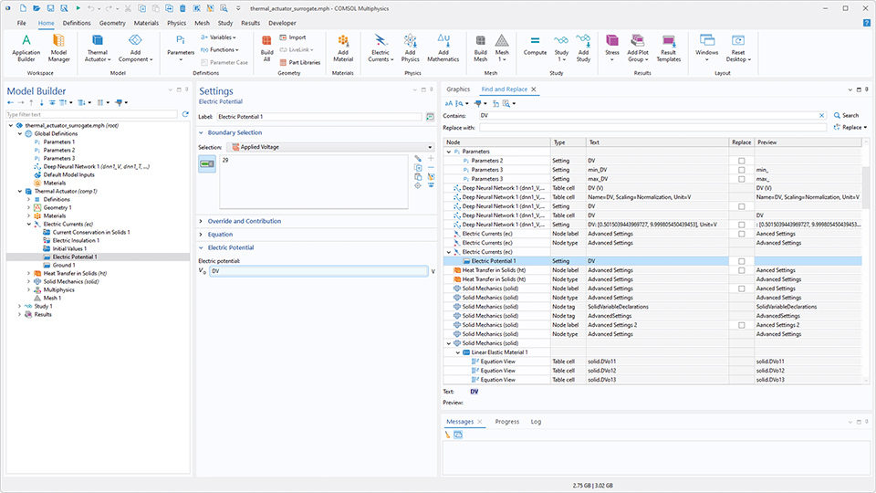
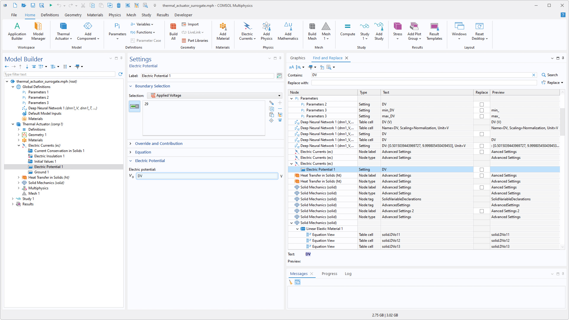
Bei Verwendung des Tools Find and Replace sind die Suchergebnisse nun leichter zu verfolgen. Wenn ein Ergebnis doppelt angeklickt oder Go to Node ausgewählt und der entsprechende Knoten in der Modellstruktur ausgewählt wird, wird die spezifische Einstellung im Einstellungsfenster angezeigt und unter Windows® kurz hervorgehoben.

Verbesserung der Fensternavigation
Unter Windows® ermöglichen neue Docking-Features eine schnellere Navigation zwischen Fenstern und eine einfachere Verwaltung des Layouts. Fenster und Editoren können nun durch Klicken auf das Scrollrad der Computermaus geschlossen werden, und durch Drücken von Strg+Tab wird ein Fensternavigator geöffnet, mit dem ein Fenster schnell in den Vordergrund geholt werden kann. Im Application Builder können Editoren auch angeheftet werden, sodass sie für einen einfachen Zugriff an erster Stelle unter den Editor-Tabs bleiben.

Ergänzungen für die Codegenerierung
Es wurden zwei neue Funktionen zum Generieren von Code für die Verwendung in Methoden und im Java-Shell-Fenster eingeführt. Erstens enthält das Menü Copy as Code to Clipboard die neue Option Set All Displayed Settings, die Code für alle Einstellungen generiert, die derzeit im Einstellungsfenster für einen ausgewählten Knoten angezeigt werden. Der bisherige Befehl Set All wurde in Set All Modified Settings umbenannt.
Die zweite neue Funktion ist die Schaltfläche Record Code, die dem Java-Shell-Fenster hinzugefügt wurde, um Code aufzuzeichnen und ihn direkt an das Java-Shell-Fenster zu senden, ohne dass eine Methode erstellt werden muss.
Code wird aufgezeichnet und direkt an das Java-Shell-Fenster gesendet.
DeepSeek ist eine Marke der Delson Group Inc. Google Gemini ist eine Marke von Google LLC. GPT-5 ist eine Marke von OpenAI OpCo, LLC. Microsoft und Windows sind Marken der Microsoft-Unternehmensgruppe.

